Business Process Management (BPM) – All You Need to Know
Business Process Management is a methodology for managing and optimizing your company's business process.

Business Process Management (BPM) – All You Need to Know
Business Process Management (BPM) is a term that’s thrown around A LOT.
However, as with most business buzzwords, most people have no idea what it means.
In this comprehensive guide, we’re going to cover EVERYTHING you need to know about business process management (BPM), including:
- What is Business Process Management (BPM)
- How to “do” Business Process Management
- What’s the Business Process Management (BPM) lifecycle
- BPM vs BPMS – How to use software to manage processes
- What do BPI, BPA, and all the other buzzwords mean (and how are they connected to BPM)
What is Business Process Management (BPM)
Business Process Management (BPM) is a broad term that refers to the way your company manages its business processes. BPM helps you discover, visualize, analyze, improve, and automate your processes.
These fancy terms are attractive in a board meeting, but what does this ACTUALLY mean?
In a nutshell, “doing” BPM means constantly keeping track of and improving your company’s business processes.
It’s not something you just do once or twice, it’s a continuous methodology that your organization follows.
These processes could be any repeatable tasks or activities that your company completes to achieve an organizational goal. Anything from invoicing to shipping to dealing with customer tickets is a process you can manage.
You’ve probably heard “Business Process Management” thrown around here and there, and often within the context of Business Process Management Software (BPMS).
Many people use BPM to mean BPMS, but the two are actually completely different things.
BPM is a methodology, a process in and of itself; whereas BPMS is a software that helps you manage your processes with ease.
Most companies nowadays use BPMS to manage their processes, so the two words are often perceived as interchangeable.
We’ll get into what BPMS is and why it’s so useful for process management further down.
For now, just keep in mind that we will be using them to mean different things throughout the article.
Business Process Management (BPM) Lifecycle
For each of your process improvement initiatives, you need to follow a series of steps.
The process of following those steps is the BPM lifecycle.
There are five steps in a standard BPM lifecycle…
- Mapping
- Analysis
- Redesign
- Implementation
- Monitoring

Here’s what each of them involve:
Step #1 – Mapping
In the first step, you want to have an overview of your process. Here, you document all the steps in your process and present them through a process map.
This could be:
- A basic flowchart (most common)
- A value chain map, also called a top-down map
- A detailed process map
- A value stream map
- A cross-functional flowchart
The idea here is to visualize your business process so you have a clear understanding of what exactly it involves.
You understand what are the steps needed to complete the process, as well as where potential roadblocks can be.
This makes it easier to analyze the process and come up with improvements.
It’s also useful to put down who is responsible for each task in your process so you can get more data and easily monitor at a later stage.
Once you’re done, your business process map should look something like this:

Step #2 – Analysis
Now that you have your process laid out for you in mini-steps, you want to take a look at how each stage is performing.
Here, you might find bottlenecks in your process or stages that are not fully optimized. Identify and analyze what’s not working in the process and find areas that can be improved.
Here are some things you can look for:
- Are there any steps in the process that are taking too long?
- Are there technical difficulties in any of the steps?
- Is the communication between different employees efficient?
- Can any of the steps be automated or removed altogether?
- Is there a step missing that could make the workflow smoother?
Step #3 – Redesign
Now that you have identified potential problems within your business process, it’s time to come up with some solutions.
Stage 3 is when you redesign your process so that it leads to better results.
Since every process is different, there’s no exact step-by-step guide on how to do this. What you CAN do, though, is consult with your employees that work with the process, and get some opinions on how to improve it.
Step #4 – Implementation
Finally, you can implement the new process.
If possible, start small-scale: do it at just one site, or for one team.
Once you know for sure that it works better than the original process, you can scale it company-wide.
Step #5 – Monitoring
Now that the new process is in place, you still want to keep an eye out for any bottlenecks or inefficiencies.
In some cases, you might find out that the process works better short-term, but long-term, the results just aren’t the same.
So, use performance metrics to identify process progress and optimize when needed.
…And Repeat!
Managing your business process is a permanent work in progress, not a one time thing. The very nature of the BPM lifecycle requires constant monitoring and adjustments.
Thus, it’s important to keep an eye out on all of your business processes and manage their steps through the BPM lifecycle, continuously finding new ways to effectively improve them.
Business Process Management Software (BPMS)
As you have already figured out, Business Process Management is complex when you have to do it all by yourself.
There’s a lot of information to gather that needs constant monitoring and analysis, which takes away time better spent elsewhere.
That’s why most companies that practice BPM use Business Process Management Software (BPMS).
Using BPMS has a lot of benefits, including:
- It reduces errors in data gathering.
- It makes BPM consistent and homogenous so that you get the same quality every time.
- It gives you better control of your operations through dashboards that organize and summarize information.
- It automatically monitors all your processes.
- It makes it easy to add more processes as your company scales.
- It’s agile and user-friendly, so that even non-technologically savvy employees can use it.
- It helps your employees collaborate and share information with one another more efficiently.
How Business Process Management Software (BPMS) Works
Most people think that introducing BPMS onto their company is like waving a magic wand which will automate all parts of their processes.
Kind of, but not really.
What BPM software does is the automation of all robotic tasks. It also facilitates the exchange of information and the flows between each task from one employee to another.
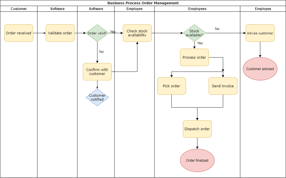
Let’s say you automate the order management in the business process map below.

This is how that would look like:
- The software receives the order, validates it, and sends the order to Sandra to check if there is available stock.
- Sandra confirms that stock is available by pressing “Yes”.
- The software sends the order to John, who is responsible for processing it and picking it up.
- John receives it as a task and works to complete it.
- The software automatically sends an invoice to the customer.
- John completes the orders and presses “Done”.
- The software sends the task to Mary, who dispatches the order and presses “Done” when completed.
- The software then files the task as complete and the order is finalized.
In a nutshell, BPMS automizes redundant tasks, makes your company more productive and your employees happier. At the same time, it gives you more control over your processes and helps you make better decisions.
Business Process Management, BPI, BPA, and Other Buzzwords
The world of process management is jam-packed with buzzwords.
Here’s what they all mean:
Business Process Analysis (BPA) is the act of investigating how your processes and workflows are performing and looking out for potential bottlenecks.
Business Process Mapping means documenting all the steps in your process by visualizing them in a flowchart or any other type of workflow diagram.
Business Process Modeling (BPM) is different from business process mapping. While mapping creates a flowchart for analysis purposes, modelling entails uploading the flowchart in a BPM software and transforming it into an automated workflow.
Business Process Automation (BPA) is the BPMS’s activity of automating your process: both the communication between employees and the execution of all automated tasks. People also call this “workflow automation”.
Business Process Improvement (BPI) is the act of improving a process
Business Process Reengineering (BPR) is redesigning your business processes from scratch. While BPM is about small adjustments in your workflow bottlenecks, BPR is the act of pulling all your processes apart and completely changing them. This will usually happen when your company installs new technology that requires different processes or upon changes in your business model.
Conclusion
Now, let’s summarize everything we’ve learned.
Here’s what you should know after reading this article:
- BPM is all about keeping track of your business processes and continuously finding ways to improve them.
- There are five stages in BPM: mapping, analysis, redesign, implementation, and monitoring.
- Doing BPM on your own is costly and time-consuming. That’s why most companies use BPM software, which automates parts of your process and communication between your employees. BPMS also helps you keep track of all workflows.
We hope you found our guide useful!
If you are craving more top-notch information on process management, you can stay updated by following our blog.
Frequently Asked Questions
What is business process management (bpm) – all you need to know and why does it matter?▼
This topic is important for businesses looking to improve their operations and stay competitive. Understanding the fundamentals helps teams make informed decisions about tools, processes, and strategies that directly impact productivity and growth.
How do I get started with business process management (bpm) – all you need to know?▼
Start by assessing your current workflows and identifying the biggest pain points. Research available tools, take advantage of free trials, and implement changes gradually. Focus on one process at a time to avoid overwhelming your team with too many changes at once.
What tools are recommended for workflow automation beginners?▼
Beginners should start with user-friendly platforms like Zapier for app integrations, Trello or Asana for task management, and Google Workspace for collaboration. These tools have gentle learning curves, free tiers, and extensive documentation to help new users get productive quickly.
How can automation save my business time and money?▼
Businesses that implement automation typically save 10-20 hours per week on repetitive tasks per employee. This translates to faster response times, fewer errors, and the ability to scale operations without proportionally increasing headcount, resulting in significant cost savings over time.
What mistakes should I avoid when automating business processes?▼
Common mistakes include automating broken processes instead of fixing them first, trying to automate everything at once, neglecting to train team members, and choosing tools based on features alone without considering integration needs. Start small, measure results, and iterate.
How do I measure the ROI of business automation?▼
Track time saved per task, error reduction rates, employee satisfaction scores, and cost per process before and after automation. Calculate ROI by comparing the total cost of automation tools and implementation against the value of time saved and errors prevented over a 12-month period.
About the Author

Noel Ceta is a workflow automation specialist and technical writer with extensive experience in streamlining business processes through intelligent automation solutions.
Don't Miss Our Latest Content
Subscribe to get automation tips and insights delivered to your inbox