Business Process Modeling (BPM) – Definitive Guide
Business Process Modeling is the method of visualizing your processes with the intention to improve them. Read on our full guide to find out all of its benefits

Business Process Modeling (BPM) – Definitive Guide [w/ Examples]
With time the processes you once set up get outdated and start underperforming. Tweaking a thing or two might work in the short term but for how long?
If you’re wondering how you can understand your current processes better and get some ideas on how to improve them, Business Process Modeling is a good way to start off!
But what really IS business process modeling, and how can it help your organization?
In this guide, we’ll answer ALL of your questions including:
- What EXACTLY is Business Process Modeling
- 3 Business Process Modeling Types
- How to Do Business Process Modeling
So, let’s dive in, starting with…
What’s Business Process Modeling?
Business process modeling is the method of visually representing your company’s processes or workflows with the intention of identifying ways to improve or automate them.
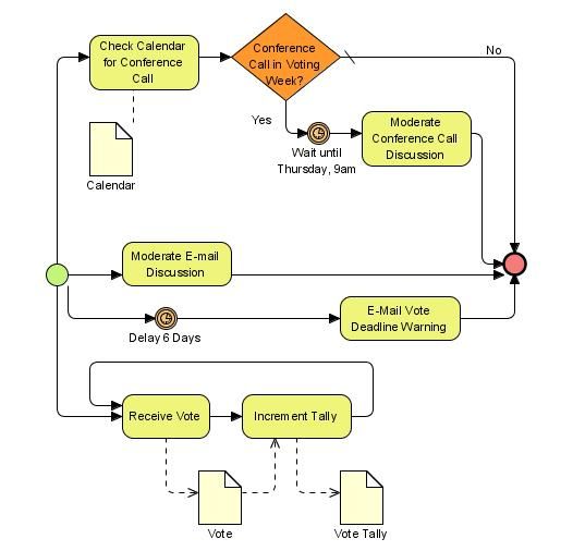
An example of a process model is the following:

You can use business process modeling to visualize each step of a process, so you can better understand how each step affects each other.
And here we should note that even though the terms business process mapping and business process modeling are sometimes used interchangeably they are NOT the same thing.
Business process mapping is used to show only the key steps of the process and the information on who does what and when.
Meanwhile, business process modeling is showing you a more in-depth, detailed description of each step of the process with attention to the problematic areas.
Here, you can explore the cause-effect relationship between your inputs and the end result of your process (output).
Once you analyze the model, you will have a better understanding and some viable suggestions on how to improve the overall performance.
There are generally two main types of business process models:
- Models representing the process in its current state (“as-is”).
- Models representing the process in the future after all anticipated changes are implemented. (“to-be”).
The main purpose of business process modeling is to analyze how your process is functioning at the moment and simulate how it can be changed to achieve better results.
3 Business Process Modeling Techniques
There are many ways in which you can model your processes. You can use different scripts, flowcharts, and programs to do that.
The 3 most popular techniques, though, are…
BPMN
Business Process Modeling Notation, or BPMN, is a set of standardized symbols you can use to model your business process regardless of the implementation environment.
BPMN is very similar to the flowcharts visually. The only distinction is that different organizations use different flowchart annotations while BPMN has a preset meaning for each symbol no matter the industry.

The benefit of having a standard common symbol system makes it easier to share your model with all stakeholders of the company and other relevant parties.
UML
Unified Modeling Language was originally created to visualize software systems. It was later on adapted for modeling business processes since it provides a well-structured and detailed visualization of your processes.

There are about 14 different UML diagram types that give you some flexibility when choosing the best way to model your process. They are divided into two categories: structural diagrams and behavioral diagrams. So, let’s see what they include:
- Structural Diagrams
- Class Diagram
- Component Diagram
- Deployment Diagram
- Object Diagram
- Package Diagram
- Profile Diagram
- Composite Structure Diagram
- Behavioral Diagrams
- Use Case Diagram
- Activity Diagram
- State Machine Diagram
- Sequence Diagram
- Communication Diagram
- Interaction Overview Diagram
- Timing Diagram
The downside of using UML is that it can take some time to explore all specifics of the language and get used to the different notations of each diagram type.
Process flowcharts
Flowcharts are a simpler version of BPMN. A flowchart is a type of diagram that outlines your process step-by-step which makes it the easiest modeling technique out there.
Here’s an example of a flowchart:

You should use a flowchart if you want to:
- Visualize a simple and predictable process.
- Focus on the sequence of the steps rather than the details.
How to Do Business Process Modeling
After you pick the technique you want to use for the process model, it is time to choose the right modeling tool.
To do that you need to think about:
- What is the goal of modeling your process? To pick the most suitable tool you should know what your business goals are.
- Choose the right notation. Once you identified the purpose of the model and how much detail you want to put, choose a notation that will do the job and stick to it. Especially if you’re creating a flowchart with your own symbols make sure you stay consistent with them until the end.
Once you’re done with that, you are ready to start modeling your process.
To do that you can either:
Use an Online Graphing Tool
Use a simple but effective modeling tool like Lucidchart. This is the perfect match for you if you are searching for a quick and easy way to model your processes.
In the platform, you can choose from hundreds of different templates including BPMN, UML, flowchart diagrams, and other notations.

All you need to do is drag and drop the elements onto your draft and after that, you can export the file for sharing. And you can always save your models and go back to them for revision and edits.

Other benefits of the platform are:
- You get good value for the money starting off at a price of $7 per user/month.
- Hundreds of customizable templates.
- Share and present your templates with ease.
- Convenient collaboration features.
Use BPM Software
Or you can use a more sophisticated business process management software (BPMS) such as Pega to create detailed process models.

Such software comes with TONS of other functions, allowing you to::
- Track, analyze, and monitor your processes on a daily basis.
- Optimize the process performance.
- Cut on costs.
- Have a top-down view of each process.
Now, let’s see how you can integrate BPMS such as Pega into your business process.
For example, let’s try to model an interview management process.

Once you go to the process, you can build separate Flows, each representing separate steps of the process.

You can click “Open process” and the step will show as a separate diagram.

Each of these tasks can be configured by adding more specific instructions to them.

You can also edit every step from the Stages tab which allows you to add or delete more sub-steps.

Once you’re done with modeling your process steps, you can launch “Pega Case Manager” which shows you how your process will look online, through the web interface.

This functionality makes process modeling in Pega very functional.
Now, let’s see what else can Pega offer in terms of process management.
Pega is a better fit for bigger companies and enterprises.
The software is a bit more pricey but it will definitely help you take your business to the next level.
It integrates a TON of features like:
- Low-code app building. You can build your business app and you don’t need a whole team of professional coders for that.
- Open architecture allows you to integrate Pega with other software that you use.
- Robotic Automation. You can automate all manual repetitive tasks that take too much of your employees’ time.
You can test the platform by activating your 30-day free trial and after that, there are 2 pricing plans you can choose from:
- An enterprise starter for $90 per user/month
- An enterprise transformer – Quote-based
However, if you decide to go with Pega keep in mind that:
- There are no pre-built templates.
- The software is low-code which means you will need some initial technical help setting it up.
- You need to put some time into learning how to use it.
Key Takeaways
Now, let’s recap what we’ve covered so far…
- Business process modeling is the act of visualizing your processes in detail with the goal to improve them.
- 3 of the most practical BPM techniques are BPMN, UML, and process flowcharts.
- Depending on your business goal you can choose from different business process modeling tools like online graphing tools or more sophisticated business process management software.
We hope you found this information helpful! If you want more process management advice, follow our blog!
Frequently Asked Questions
What is business process modeling (bpm) – definitive guide and why does it matter?▼
This topic is important for businesses looking to improve their operations and stay competitive. Understanding the fundamentals helps teams make informed decisions about tools, processes, and strategies that directly impact productivity and growth.
How do I get started with business process modeling (bpm) – definitive guide?▼
Start by assessing your current workflows and identifying the biggest pain points. Research available tools, take advantage of free trials, and implement changes gradually. Focus on one process at a time to avoid overwhelming your team with too many changes at once.
What tools are recommended for workflow automation beginners?▼
Beginners should start with user-friendly platforms like Zapier for app integrations, Trello or Asana for task management, and Google Workspace for collaboration. These tools have gentle learning curves, free tiers, and extensive documentation to help new users get productive quickly.
How can automation save my business time and money?▼
Businesses that implement automation typically save 10-20 hours per week on repetitive tasks per employee. This translates to faster response times, fewer errors, and the ability to scale operations without proportionally increasing headcount, resulting in significant cost savings over time.
What mistakes should I avoid when automating business processes?▼
Common mistakes include automating broken processes instead of fixing them first, trying to automate everything at once, neglecting to train team members, and choosing tools based on features alone without considering integration needs. Start small, measure results, and iterate.
How do I measure the ROI of business automation?▼
Track time saved per task, error reduction rates, employee satisfaction scores, and cost per process before and after automation. Calculate ROI by comparing the total cost of automation tools and implementation against the value of time saved and errors prevented over a 12-month period.
About the Author

Noel Ceta is a workflow automation specialist and technical writer with extensive experience in streamlining business processes through intelligent automation solutions.
Don't Miss Our Latest Content
Subscribe to get automation tips and insights delivered to your inbox